Key를 구한 후 입력하게 되면 성공메시지를 볼 수 있다. 이때 성공메시지 대신 Key 값이 MessageBox에 출력 되도록 하려면 파일을 HexEdit로 오픈 한 다음 0x???? ~ 0x???? 영역에 Key 값을 overwrite 하면 된다.
문제 : Key값과 + 주소영역을 찾으시오
라고한다.
프로그램 실행화면

IDA로 보자

익숙한 녀석이 보인다. DialogFunc 를 타고 들어가자


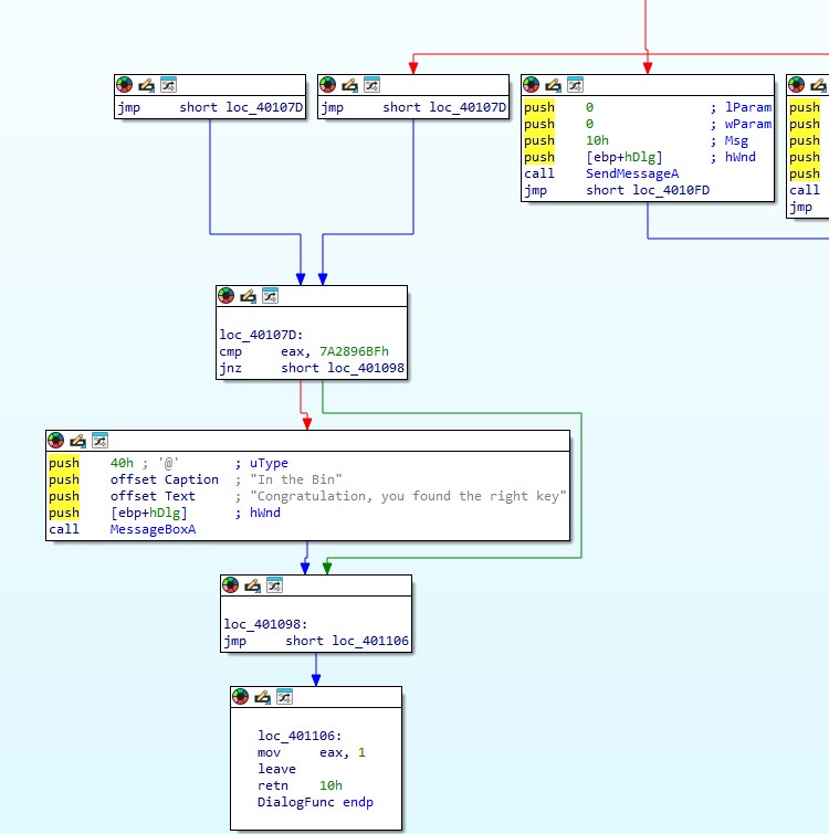
MessageBox를 띄워주는 곳이 보인다. 그렇다면 Key값은 2049480383 인가?
cmp eax, 7A2896BF 후 분기한다. 7A2896BF를 Decimal로 변환하면 2049480383이 나온다.

Key값을 찾았다
이제 메세지 박스의 Text를 Key값으로 바꿔주면된다.
x32Dbg로 보자

40353B에 저 문자열이 저장되어 있다.

바꿔주자
바꾸는 방법은 저 위치에 Key값을 넣어주고 문자열의 종료를 알려주는 00을 삽입해주거나,
코드케이브에 Key값을 넣고, push 40353B를 push Key값넣은주소 로 바꿔주면 된다.

이렇게 바꾸거나
또는


이렇게 바꿔줄 수 있다.

잘 동작한다.
그런데 문제에서 HexEdit으로 오픈한 다음 주소영역을 찾으라고한다.

0D3B ~ 0D45 영역에 위치한다.
2049480383 + 0D3B + 0D45
= 20494803830D3B0D45 가 답이다.
'Reverse Engineering > [CodeEngn] Basic RCE' 카테고리의 다른 글
| [Reversing] CodeEngn - Basic RCE L14 (0) | 2024.07.02 |
|---|---|
| [Reversing] CodeEngn - Basic RCE L13 (0) | 2024.07.02 |
| [Reversing] CodeEngn - Basic RCE L11 (0) | 2024.07.02 |
| [Reversing] CodeEngn - Basic RCE L10 (0) | 2024.07.02 |
| [Reversing] CodeEngn - Basic RCE L09 (0) | 2024.07.02 |