Reversing.kr 의 문제들은 CodeEngn과 다르게 설명이나 힌트없이 프로그램만 딸랑 있어 더욱 집중을 요하는듯 하다.
프로그램 실행모습

시리얼을 찾아주면 될듯하다.
IDA


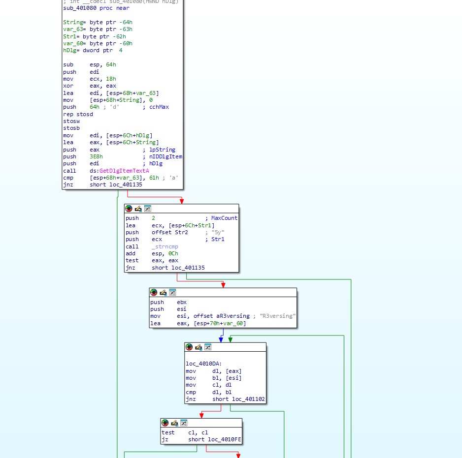
IDA에 올려 훑어보았다. 성공 실패 문자열과 위로 비교하는 구문들이 계속해 보인다.
x32Dbg

아무값이나 넣어주었다.


입력된 문자열의 두번째 글자와 0x61 (a) 를 비교한다.

두번째 글자를 a로 바꿔주고 다시 진행해본다



401150 으로 들어와 살펴보니.
입력받은 문자열의 3번째부터 5y가 맞는지 검사한다.



바꿔주고 다시 진행

반복문을 돌며 한글자씩 비교한다.

다시바꿔주고 진행


입력받은 문자열의 첫번째글자가 0x45인지 비교한다.
제일 앞에 E를 넣어주고 다시 진행하면

정답 !
'Reverse Engineering > [Reversing.kr] Challenge' 카테고리의 다른 글
| [Reversing] Reversing.kr - Easy Keygen (0) | 2024.07.08 |
|---|---|
| [Reversing] Reversing.kr - Easy Unpack (0) | 2024.07.08 |